BLOG must-haves
Советы

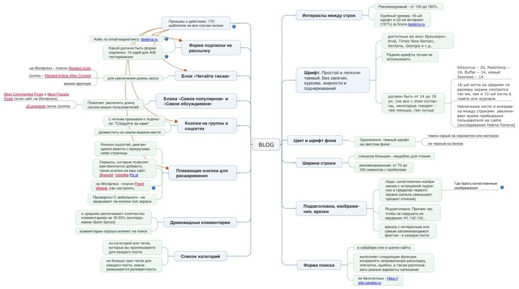
Интеллект-карта: Must-have для блога

Составила и делюсь интеллект картой того, что должно быть в блоге. Какие лучше шрифты, цвета, плагины для подписки на рассылку, блоки “Читайте также” и многое другое. Пользуйтесь!

Общая карта

BLOG must-haves

И детальней каждая ее часть, чтобы все было видно

BLOG must-haves

BLOG must-haves

BLOG must-haves

BLOG must-haves

Кату составила на основе данных компании  texterra.ru

Залишити відповідь

Ваша e-mail адреса не оприлюднюватиметься. Обов’язкові поля позначені *